|
Domænemodel:
|
Skatteforvaltningens Virksomhedsregister
|
|
URI:
|
https://data.gov.dk/model/profile/svr/VirksomhedAdresse
|
|
Foretrukken term:
|
virksomhedsadresse
|
|
Definition:
|
virksomhedsadressen beskriver det sted hvor man kan træffe eller skrive til virksomheden. Som hovedregel er adressen tjekket op i mod CPR vej og er dermed DAR-valid. Der er dog også en række ældre og udenlandske adresser der ikke er DAR-valide
|
|
Juridisk kilde:
|
https://www.retsinformation.dk/eli/lta/2022/1243
|
|
Historikmodel:
|
bitemporalitet
|
|
|
|
|
Diagram(mer):
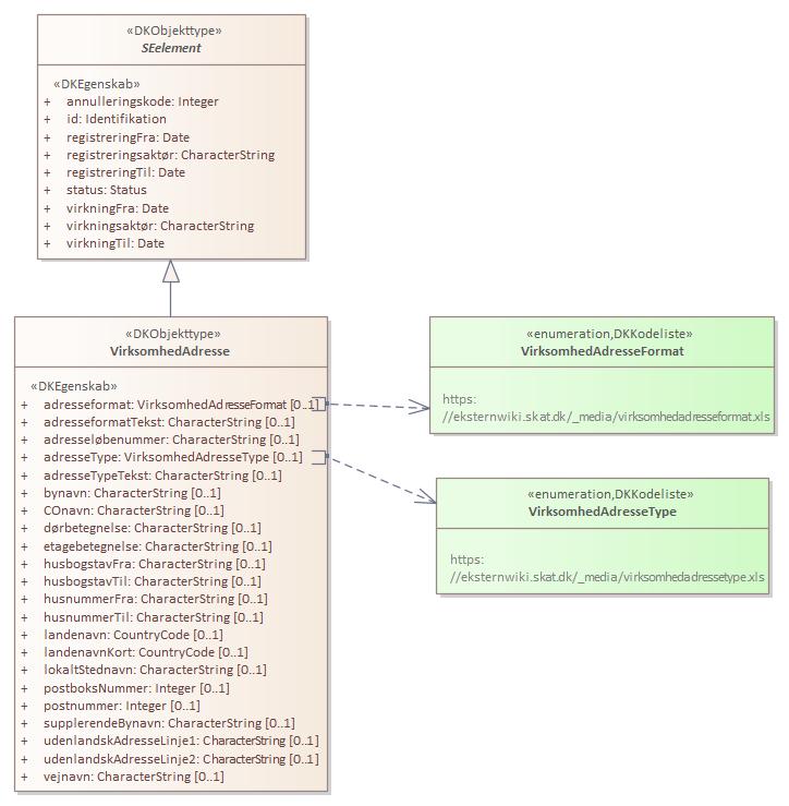
Kontekstdiagram VirksomhedAdresse:

|
|
Oversigt over karakteristika:
|
|
tilbage til toppen
|
|
tilbage til toppen
|
Navn:
|
adresseformatTekst
|
|
URI:
|
https://data.gov.dk/model/profile/svr/VirksomhedAdresse/adresseformatTekst
|
|
Foretrukken term:
|
adresseformattekst
|
|
Definition:
|
en tekstbeskrivelse af det format som adressen er angivet med. Eksempelvis dansk, udenlandsk, postboks, ufuldstændig adresse etc
|
|
Juridisk kilde:
|
https://www.retsinformation.dk/eli/lta/2022/1243
|
|
Multiplicitet:
|
0..1
|
|
Type:
|
CharacterString
|
|
|
tilbage til toppen
|
Navn:
|
adresseløbenummer
|
|
URI:
|
https://data.gov.dk/model/profile/svr/VirksomhedAdresse/adresseløbenummer
|
|
Foretrukken term:
|
adresseløbenummer
|
|
Definition:
|
adresseløbenummer er en nummerering til de registrerede adresser under de adressetyper, hvor der kan registreres mere en én aktiv adresse under adressetype
|
|
Juridisk kilde:
|
https://www.retsinformation.dk/eli/lta/2022/1243
|
|
Multiplicitet:
|
0..1
|
|
Type:
|
CharacterString
|
|
|
tilbage til toppen
|
Navn:
|
adresseType
|
|
URI:
|
https://data.gov.dk/model/profile/svr/VirksomhedAdresse/adressetype
|
|
Foretrukken term:
|
adressetype
|
|
Accepteret term:
|
virksomhedsadressekode; virksomhedsadressetype
|
|
Definition:
|
et tal (kode) der angiver den rolle som adressen har for en virksomhed. Eksempelvis 01, 02, 03. Tallet angiver formatet som er beskrevet med tekst i tekstfeltet
|
|
Juridisk kilde:
|
https://www.retsinformation.dk/eli/lta/2022/1243
|
|
Multiplicitet:
|
0..1
|
|
Type:
|
VirksomhedAdresseType (code list)
|
|
Værdier:
|
https://eksternwiki.skat.dk/_media/virksomhedadressetype.xls |
|
|
tilbage til toppen
|
Navn:
|
adresseTypeTekst
|
|
URI:
|
https://data.gov.dk/model/profile/svr/VirksomhedAdresse/adresseTypeTekst
|
|
Foretrukken term:
|
adressetypetekst
|
|
Definition:
|
en tekstbeskrivelse af en type adresse. Eksempelvis boadresse
|
|
Juridisk kilde:
|
https://www.retsinformation.dk/eli/lta/2022/1243
|
|
Multiplicitet:
|
0..1
|
|
Type:
|
CharacterString
|
|
|
tilbage til toppen
|
Navn:
|
bynavn
|
|
URI:
|
https://data.gov.dk/model/profile/svr/VirksomhedAdresse/bynavn
|
|
Foretrukken term:
|
bynavn
|
|
Definition:
|
navnet på byen hvor virksomheden har sin adresse
|
|
Juridisk kilde:
|
https://www.retsinformation.dk/eli/lta/2022/1243
|
|
Multiplicitet:
|
0..1
|
|
Type:
|
CharacterString
|
|
|
tilbage til toppen
|
Navn:
|
COnavn
|
|
URI:
|
https://data.gov.dk/model/profile/svr/VirksomhedAdresse/COnavn
|
|
Foretrukken term:
|
c/o navn
|
|
Accepteret term:
|
co-navn
|
|
Definition:
|
co-navn som bruges i adresseringen af virksomheden
|
|
Juridisk kilde:
|
https://www.retsinformation.dk/eli/lta/2022/1243
|
|
Multiplicitet:
|
0..1
|
|
Type:
|
CharacterString
|
|
|
tilbage til toppen
|
Navn:
|
dørbetegnelse
|
|
URI:
|
https://data.gov.dk/model/profile/svr/VirksomhedAdresse/dørbetegnelse
|
|
Foretrukken term:
|
dørbetegnelse
|
|
Accepteret term:
|
side dørnummer
|
|
Definition:
|
side og eller dørnummer
|
|
Juridisk kilde:
|
https://www.retsinformation.dk/eli/lta/2022/1243
|
|
Multiplicitet:
|
0..1
|
|
Type:
|
CharacterString
|
|
|
tilbage til toppen
|
Navn:
|
etagebetegnelse
|
|
URI:
|
https://data.gov.dk/model/profile/svr/VirksomhedAdresse/etagebetegnelse
|
|
Foretrukken term:
|
etagebetegnelse
|
|
Accepteret term:
|
etage
|
|
Definition:
|
etageangivelse i virksomhedens adresse
|
|
Juridisk kilde:
|
https://www.retsinformation.dk/eli/lta/2022/1243
|
|
Multiplicitet:
|
0..1
|
|
Type:
|
CharacterString
|
|
|
tilbage til toppen
|
Navn:
|
husbogstavFra
|
|
URI:
|
https://data.gov.dk/model/profile/svr/VirksomhedAdresse/husbogstavFra
|
|
Foretrukken term:
|
fra husbogstav
|
|
Accepteret term:
|
start husbogstav
|
|
Definition:
|
det første bogstav i en række af sammenhængende af bogstaver i virksomhedens adresse
|
|
Juridisk kilde:
|
https://www.retsinformation.dk/eli/lta/2022/1243
|
|
Multiplicitet:
|
0..1
|
|
Type:
|
CharacterString
|
|
|
tilbage til toppen
|
Navn:
|
husbogstavTil
|
|
URI:
|
https://data.gov.dk/model/profile/svr/VirksomhedAdresse/husbogstavTil
|
|
Foretrukken term:
|
til husbogstav
|
|
Accepteret term:
|
slut husbogstav
|
|
Definition:
|
det sidste bogstav i en række af sammenhængende af bogstaver i virksomhedens adresse
|
|
Juridisk kilde:
|
https://www.retsinformation.dk/eli/lta/2022/1243
|
|
Multiplicitet:
|
0..1
|
|
Type:
|
CharacterString
|
|
|
tilbage til toppen
|
Navn:
|
husnummerFra
|
|
URI:
|
https://data.gov.dk/model/profile/svr/VirksomhedAdresse/husnummerFra
|
|
Foretrukken term:
|
fra husnummer
|
|
Accepteret term:
|
start husnummer
|
|
Definition:
|
det første nummer i en række af sammenhængende af numre i virksomhedens adresse
|
|
Juridisk kilde:
|
https://www.retsinformation.dk/eli/lta/2022/1243
|
|
Multiplicitet:
|
0..1
|
|
Type:
|
CharacterString
|
|
|
tilbage til toppen
|
Navn:
|
husnummerTil
|
|
URI:
|
https://data.gov.dk/model/profile/svr/VirksomhedAdresse/husnummerTil
|
|
Foretrukken term:
|
til husnummer
|
|
Accepteret term:
|
slut husnummer
|
|
Definition:
|
det sidste nummer i en række af sammenhængende af numre i virksomhedens adresse
|
|
Juridisk kilde:
|
https://www.retsinformation.dk/eli/lta/2022/1243
|
|
Multiplicitet:
|
0..1
|
|
Type:
|
CharacterString
|
|
|
tilbage til toppen
|
Navn:
|
landenavn
|
|
URI:
|
https://data.gov.dk/model/profile/svr/VirksomhedAdresse/landenavn
|
|
Foretrukken term:
|
landenavn
|
|
Definition:
|
landenavn kan fx være Danmark
|
|
Juridisk kilde:
|
https://www.retsinformation.dk/eli/lta/2022/1243
|
|
Multiplicitet:
|
0..1
|
|
Type:
|
CountryCode (code list)
|
|
|
tilbage til toppen
|
Navn:
|
landenavnKort
|
|
URI:
|
https://data.gov.dk/model/profile/svr/VirksomhedAdresse/landenavnKort
|
|
Foretrukken term:
|
kort landenavn
|
|
Accepteret term:
|
landenavn kort, landekode
|
|
Definition:
|
landenavn kort kan fx være DK
|
|
Juridisk kilde:
|
https://www.retsinformation.dk/eli/lta/2022/1243
|
|
Multiplicitet:
|
0..1
|
|
Type:
|
CountryCode (code list)
|
|
|
tilbage til toppen
|
Navn:
|
lokaltStednavn
|
|
URI:
|
https://data.gov.dk/model/profile/svr/VirksomhedAdresse/lokaltStednavn
|
|
Foretrukken term:
|
lokalt stednavn
|
|
Definition:
|
lokalt stednavn er en lokal beskrivelse af en lokalitet
|
|
Juridisk kilde:
|
https://www.retsinformation.dk/eli/lta/2022/1243
|
|
Multiplicitet:
|
0..1
|
|
Type:
|
CharacterString
|
|
|
tilbage til toppen
|
Navn:
|
postboksNummer
|
|
URI:
|
https://data.gov.dk/model/profile/svr/VirksomhedAdresse/postboksNummer
|
|
Foretrukken term:
|
postboksnummer
|
|
Definition:
|
postboksnummer beskriver nummeret på den postboks breve eller pakker kan sendes til
|
|
Juridisk kilde:
|
https://www.retsinformation.dk/eli/lta/2022/1243
|
|
Multiplicitet:
|
0..1
|
|
Type:
|
Integer
|
|
|
tilbage til toppen
|
Navn:
|
postnummer
|
|
URI:
|
https://data.gov.dk/model/profile/svr/VirksomhedAdresse/postnummer
|
|
Foretrukken term:
|
postnummer
|
|
Definition:
|
postnummer der hører til adressen
|
|
Juridisk kilde:
|
https://www.retsinformation.dk/eli/lta/2022/1243
|
|
Multiplicitet:
|
0..1
|
|
Type:
|
Integer
|
|
|
tilbage til toppen
|
Navn:
|
supplerendeBynavn
|
|
URI:
|
https://data.gov.dk/model/profile/svr/VirksomhedAdresse/supplerendeBynavn
|
|
Foretrukken term:
|
supplerende bynavn
|
|
Accepteret term:
|
bynavn
|
|
Definition:
|
mulighed for at supplere adresse med supplerende bynavn, der hvor byen ikke er postdistriktnavnet
|
|
Juridisk kilde:
|
https://www.retsinformation.dk/eli/lta/2022/1243
|
|
Multiplicitet:
|
0..1
|
|
Type:
|
CharacterString
|
|
|
tilbage til toppen
|
Navn:
|
udenlandskAdresseLinje1
|
|
URI:
|
https://data.gov.dk/model/profile/svr/VirksomhedAdresse/udenlandskAdresselinje1
|
|
Foretrukken term:
|
udenlandsk adresse linje1
|
|
Definition:
|
fritekstfelt til ustruktureret udenlandsk adresse
|
|
Juridisk kilde:
|
https://www.retsinformation.dk/eli/lta/2022/1243
|
|
Multiplicitet:
|
0..1
|
|
Type:
|
CharacterString
|
|
|
tilbage til toppen
|
Navn:
|
udenlandskAdresseLinje2
|
|
URI:
|
https://data.gov.dk/model/profile/svr/VirksomhedAdresse/udenlandskAdresselinje2
|
|
Foretrukken term:
|
udenlandsk adresse linje2
|
|
Definition:
|
fritekstfelt til ustruktureret udenlandsk adresse
|
|
Juridisk kilde:
|
https://www.retsinformation.dk/eli/lta/2022/1243
|
|
Multiplicitet:
|
0..1
|
|
Type:
|
CharacterString
|
|
|
tilbage til toppen
|
Navn:
|
vejnavn
|
|
URI:
|
https://data.gov.dk/model/profile/svr/VirksomhedAdresse/vejnavn
|
|
Foretrukken term:
|
vejnavn
|
|
Definition:
|
navn på vejen der indgår i adressen
|
|
Juridisk kilde:
|
https://www.retsinformation.dk/eli/lta/2022/1243
|
|
Multiplicitet:
|
0..1
|
|
Type:
|
CharacterString
|
|